Бұл бөлімде гиперспектралды мәліметтер негізінде ауыл шаруашылығы дақылдарының ауруларын диагностикалау үшін оқытылған классификациялық модельді қолдану қарастырылады.
Құрылған классификациялық модель толыққанды жұмыс істеуі және алгоритмге қосылуы үшін «Analyse Tree» құрылымына «Add node» батырмасы арқылы енгізілуі қажет (72-сурет). Бұл құрал жұмыс істеу барысында түрлі модельдер мен параметрлерді, сондай-ақ метрикаларды қосуға мүмкіндік береді. «Add node» батырмасын басқан кезде алгоритмге енгізуге болатын құралдар тізімі бар терезе ашылады. Классификациялық модельді қосу үшін «Model» деп аталатын құралдар тобы ішінен «Classification of categories» құралы таңдалады (73-сурет).
Таңдалған құрал талдау ағашында түйін ретінде көрсетіледі және ауыл шаруашылығы дақылдарының ауруларын түрлі түстермен ажырататын классификация опцияларын ұсынады. Бұл түстер кейінгі гиперспектралды кескіндерде осы зақымданған аймақтарды айқындау үшін қолданылады. Сондай-ақ оң жақтағы панельде қосылған модель туралы ақпарат көрсетіледі: модель түрі, классификация белгісі, жіктеу түрі және т.б. (74-сурет).
Алгоритмнің барлық үлгілерге дұрыс жұмыс істеуі үшін енгізілген өзгерістерді экранның төменгі панеліндегі «Apply Changes» батырмасын басу арқылы талдау кезеңдеріне қолдану қажет (75-сурет). Өзгерістер қолданылған соң, «Тозаңды қара күйе» (76-сурет) және «Қоңыр тат» (77-сурет) ауруларының қоздырғыштарына байланысты зақымданған үлгілер автоматты түрде жіктеледі.

72-сурет – Талдау ағашын құру мен моделдеу

73-сурет – Талдау ағашына жаңа түйін қосу арқылы визуалды иерархия құру
Бағдарламалық жасақтаманың тағы бір мүмкіндігі – зақымданған аймақтардың морфометриялық параметрлерін есептеу: аудан, ұзындық, ені, шеңбер және дөңгелектеу коэффициенті. Қосымша метрикаларды талдау ағашына енгізу классификациялық модельде немесе төменгі панельдегі «Add node» батырмасы арқылы жүзеге асырылады (78-сурет).

74-сурет – Талдау ағашына бұрын құрылған классификациялық модельді түйін ретінде қосу

75-сурет – Қолданылған өзгерістерді талдау кезеңдеріне енгізу

76-сурет – «Тозаңды қара күйе» ауруы бойынша оқытылған үлгілердің жіктелуі

77-сурет – «Қоңыр тат» ауруы бойынша оқытылған үлгілердің жіктелуі

78-сурет – Талдау ағашына қосымша метрикаларды қосу
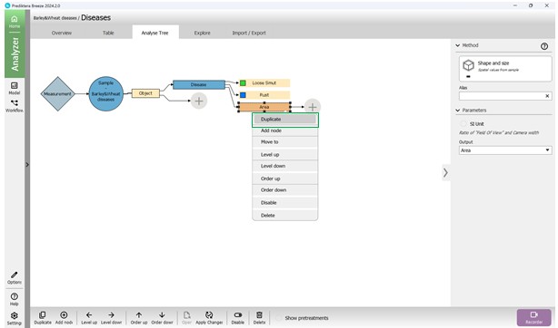
Келесі қадамда ашылған құралдар тізімінен «Shape and size» (пішін және өлшем) метрика санаты таңдалады (79-сурет). Бұл метрика талдау ағашында «Area (mm)» форматында көрсетіледі. Өлшем бірліктері мен басқа параметрлер оң жақтағы «Parameters» бөлімінде өзгертілуі мүмкін (80-сурет). «Output» опциясы арқылы қажетті метрика (мысалы, «Area») таңдалады (81-сурет). Бір санаттағы жаңа метриканы талдау ағашына «Add node» батырмасымен немесе тінтуірдің оң жақ батырмасын басып ашылатын «Duplicate» опциясымен қосуға болады (82-сурет). Метрикалар әртүрлі өлшем бірліктерінде, оның ішінде пикселдерде де берілуі мүмкін. Бұл зақымданудың деңгейін сандық бағалауға мүмкіндік береді.
Өсімдік үлгілері бойынша вегетациялық индекстерді есептеу де мүмкін. Ол үшін «Add node» батырмасын басып, «Vegetation Index» санатынан қажетті индексті (мысалы, NDVI) таңдау керек (83, 84-сурет). Бұл индекс өсімдіктердің фотосинтетикалық белсенділігін бағалап, стресстік жағдайларды анықтауға көмектеседі.
Қосылған метрикалар талдау ағашында бос бағандар ретінде көрінеді, ал зерттеу барысында осы бағандарда аймақ бойынша есептелген көрсеткіштер толтырылады. Енгізілген өзгерістерді «Apply Changes» батырмасы арқылы қолданып, әрбір үлгі мен метрика бойынша нәтижелерді алуға болады (85-сурет).

79-сурет – Талдау ағашына «Shape and size» метрика санатын қосу

80-сурет – «Area» метрикасын қосу және өлшем бірлігін таңдау

81-сурет – Қосылған метрика үшін шығу параметрін таңдау

82-сурет – «Duplicate» опциясы арқылы талдау ағашына метриканы қосу

83-сурет – Талдау ағашына қосу үшін «Vegetation Index» метрика санатын таңдау

84-сурет – NDVI индексін талдау ағашына қосу
«Тозаңды қара күйе» (86-сурет) және «Қоңыр тат» (87-сурет) ауру белгілерінің бар-жоғын анықтау үшін оқытылған модельді қолдану нәтижелері алдын ала қалыптастырылған бағандарда бейнеленеді.

85-сурет – Талдау ағашына қосылған метрикалар бойынша бағандардың көрінісі

86-сурет – «Тозаңды қара күйе» ауруының белгілерін анықтау бойынша оқытылған модельді қолдану нәтижелері

87-сурет – «Қоңыр тат» ауруының белгілерін анықтау бойынша оқытылған модельді қолдану нәтижелері
Гиперспектралды түсірілім өсімдік ауруларын спектрлік сипаттамаларына негізделе отырып, машиналық оқыту әдістерімен жоғары дәлдікпен анықтауға мүмкіндік береді. Бұл тәсіл ауыл шаруашылығы дақылдарындағы стресстік жағдайларды дамудың әр кезеңінде, соның ішінде ерте сатыларында анықтауға көмектесіп, дақылдардың жағдайын бақылау тиімділігін едәуір арттырады.